Alur Service (EndUser) – Tidak Garansi
Alur Service adalah rangkaian proses penanganan barang atau perangkat dari pelanggan (internal maupun eksternal) untuk dilakukan perbaikan (repair), pengecekan (inspection), atau penggantian komponen.
Proses ini memastikan kualitas layanan purna jual serta mendukung kontrol stok dan biaya servis.
Latar Belakang
- Barang atau unit mengalami kerusakan atau malfungsi.
- Barang masih dalam masa garansi atau service contract.
- Dibutuhkan perbaikan atau penggantian komponen.
- Sebagai bentuk layanan purna jual atau support teknis.
- Menjadi bagian dari kontrol dan pencatatan operasional.
🎯 Tujuan
- Menyediakan layanan perbaikan dan pengecekan barang secara cepat dan akurat.
- Menjaga kepuasan pelanggan.
- Mencatat proses service secara tertib dan terdokumentasi.
- Mengetahui status dan kondisi barang selama proses service.
- Mengontrol komponen spare part yang digunakan.
- Menjadi dasar perhitungan biaya service (jika berbayar).
- Menjadi dasar pelaporan teknis dan keuangan.
- Menjamin kepatuhan garansi dan kontrak servis.
🛠️ Alur Proses Service
A. Terima Service dan Analisa
- Penerimaan Barang Service
- Barang diterima dari pelanggan atau user.
- Form service / service request dibuat dan dicatat di sistem.
- Pemeriksaan Awal (Initial Check)
- Teknisi melakukan identifikasi kerusakan.
- Estimasi waktu dan biaya dibuat jika diperlukan.
- Persetujuan Service
- Pelanggan atau pihak internal menyetujui tindakan servis.
- Untuk barang garansi, diverifikasi syarat garansi.
B. Tidak Butuh Part
- Quality Control & Testing
- Setelah perbaikan, dilakukan pengecekan fungsi ulang.
- Pastikan unit dalam kondisi baik.
- Penyerahan Barang ke Pelanggan / User
- Barang dikembalikan ke pelanggan.
- Pelanggan menandatangani bukti serah terima.
- Invoicing / Pembayaran (jika berbayar)
- Jika service berbayar, dibuat invoice dan proses pembayaran.
- Pelaporan & Arsip
- Dokumen dan data service disimpan sebagai arsip.
- Masuk dalam laporan periodik service dan biaya spare part.
C. Butuh Part Request
- Proses Service / Repair
- Teknisi melakukan perbaikan, penggantian part.
- Progress dicatat.
- Proses Pengiriman Permintaan Part
- Teknisi menindaklanjuti ke Pihak Gudang terkait permintaan part
- Progress dicatat.
- Proses Penerimaan Part
- Teknisi melakukan penerimaan part
- Progress dicatat.
D. Butuh Buffer Request
- Proses Service / Repair
- Teknisi melakukan perbaikan, penggantian part.
- Progress dicatat.
- Proses Penggunaan Part dari Buffer
- Teknisi menindaklanjuti ke Pihak Gudang terkait permintaan Buffer part
- Progress dicatat.
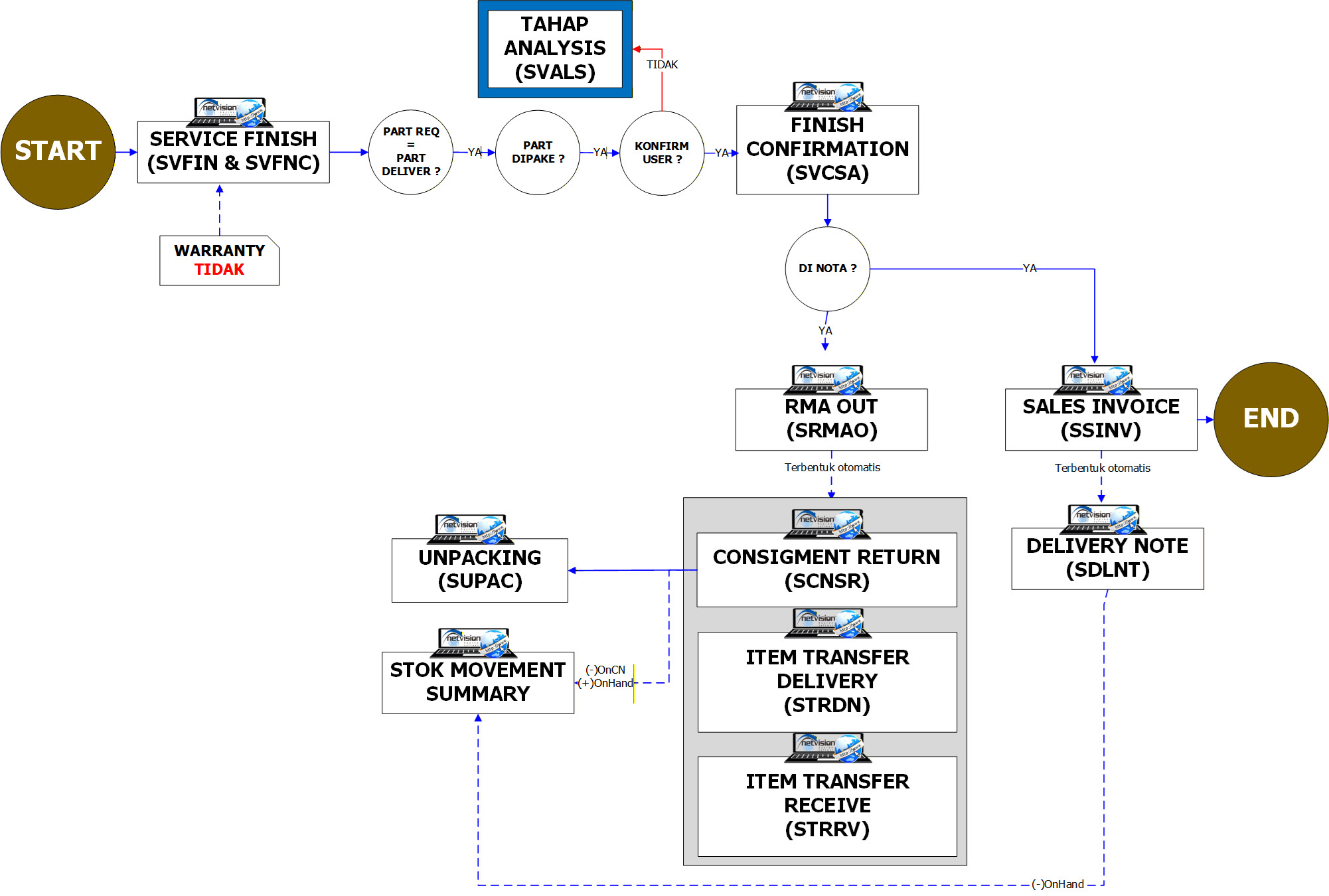
E. Tahap Finishing dan RMA OUT
Permintaan part (SVPRQ) oleh Tim Teknisi sama dengan Part yang dikirimkan oleh Pihak Gudang (SVIDN / SCNSG)
E.1. Part yang di request (SVPRQ) = Part yang dikirim (SVIDN)
E.1.1 Part dipergunakan dan di buatkan nota penjualan
- Quality Control & Testing
- Setelah perbaikan, dilakukan pengecekan fungsi ulang.
- Pastikan unit dalam kondisi baik.
- Penyerahan Barang ke Pelanggan / User
- Meminta persetujuan untuk Biaya penggantian part
- Barang dikembalikan ke pelanggan.
- Pelanggan menandatangani bukti serah terima.
- Invoicing / Pembayaran
- Jika setuju maka dibuatkan nota penggantian part
- Pelaporan & Arsip
- Dokumen dan data service disimpan sebagai arsip.
- Masuk dalam laporan periodik service dan biaya spare part.
E.1.2 Part dipergunakan namun tidak dibuatkan nota penjualan
- Quality Control & Testing
- Setelah perbaikan, dilakukan pengecekan fungsi ulang.
- Pastikan unit dalam kondisi baik.
- Penyerahan Barang ke Pelanggan / User
- Penggantian part dilakukan namun tidak dibuatkan nota karena merupakan kompensasi kepada pelanggan
- Barang dikembalikan ke pelanggan.
- Pelanggan menandatangani bukti serah terima.
- Invoicing / Pembayaran
- Jika setuju maka dibuatkan nota penggantian part
- Pelaporan & Arsip
- Dokumen dan data service disimpan sebagai arsip.
- Masuk dalam laporan periodik service dan biaya spare part.
E.1.3 Part tidak dipergunakan
- Quality Control & Testing
- Setelah perbaikan, dilakukan pengecekan fungsi ulang.
- Pastikan unit dalam kondisi baik.
- Penyerahan Barang ke Pelanggan / User
- Meminta persetujuan untuk Biaya penggantian part, Apabila tidak setuju maka mengembalikan unit pelanggan seperti kondisi semula tanpa penggantian part
- Barang dikembalikan ke pelanggan.
- Pelanggan menandatangani bukti serah terima.
- Pelaporan & Arsip
- Dokumen dan data service disimpan sebagai arsip.
- Masuk dalam laporan periodik service dan biaya spare part.
E.1.4 Buffer tidak dipergunakan
- Quality Control & Testing
- Setelah perbaikan, dilakukan pengecekan fungsi ulang.
- Pastikan unit dalam kondisi baik.
- Penyerahan Barang ke Pelanggan / User
- Barang dikembalikan ke pelanggan.
- Pelanggan menandatangani bukti serah terima.
- Invoicing / Pembayaran
- Pelaporan & Arsip
- Dokumen dan data service disimpan sebagai arsip.
- Masuk dalam laporan periodik service dan biaya spare part.
E.1.5 Buffer dipergunakan dan dibuatkan Nota Penjualan
- Quality Control & Testing
- Setelah perbaikan, dilakukan pengecekan fungsi ulang.
- Pastikan unit dalam kondisi baik.
- Penyerahan Barang ke Pelanggan / User
- Meminta persetujuan untuk Biaya penggantian part, Apabila setuju maka ke tahap selanjutnya, namun apabila tidak setuju maka kembali ke step ke-01 dan mengembalikan unit pelanggan seperti kondisi semula tanpa penggantian part
- Barang dikembalikan ke pelanggan.
- Pelanggan menandatangani bukti serah terima.
- Invoicing / Pembayaran
- Jika setuju maka dibuatkan nota penggantian part
- Pelaporan & Arsip
- Dokumen dan data service disimpan sebagai arsip.
- Masuk dalam laporan periodik service dan biaya spare part.
E.1.6 Buffer dipergunakan namun tidak dibuatkan Nota Penjualan
- Quality Control & Testing
- Setelah perbaikan, dilakukan pengecekan fungsi ulang.
- Pastikan unit dalam kondisi baik.
- Penyerahan Barang ke Pelanggan / User
- Penggantian part dilakukan namun tidak dibuatkan nota karena merupakan kompensasi kepada pelanggan
- Barang dikembalikan ke pelanggan.
- Pelanggan menandatangani bukti serah terima.
- Pelaporan & Arsip
- Dokumen dan data service disimpan sebagai arsip.
- Masuk dalam laporan periodik service dan biaya spare part.
E.2. Part yang di request (SVPRQ) berbeda Part yang dikirim (SVIDN)
Permintaan part (SVPRQ) oleh Tim Teknisi berbeda dengan Part yang dikirimkan oleh Pihak Gudang (SVIDN / SCNSG)
E.2.1 Part dipergunakan dan dibuatkan Nota Penjualan
- Quality Control & Testing
- Setelah perbaikan, dilakukan pengecekan fungsi ulang.
- Pastikan unit dalam kondisi baik.
- Penyerahan Barang ke Pelanggan / User
- Meminta persetujuan untuk Biaya penggantian part
- Barang dikembalikan ke pelanggan.
- Pelanggan menandatangani bukti serah terima.
- Invoicing / Pembayaran
- Jika setuju maka dibuatkan nota penggantian part
- Pelaporan & Arsip
- Dokumen dan data service disimpan sebagai arsip.
- Masuk dalam laporan periodik service dan biaya spare part.
E.2.2 Part dipergunakan namun tidak dibuatkan Nota Penjualan
- Quality Control & Testing
- Setelah perbaikan, dilakukan pengecekan fungsi ulang.
- Pastikan unit dalam kondisi baik.
- Penyerahan Barang ke Pelanggan / User
- Penggantian part dilakukan namun tidak dibuatkan nota karena merupakan kompensasi kepada pelanggan
- Barang dikembalikan ke pelanggan.
- Pelanggan menandatangani bukti serah terima.
- Pelaporan & Arsip
- Dokumen dan data service disimpan sebagai arsip.
- Masuk dalam laporan periodik service dan biaya spare part.
F. Tahap Pengembalian Part
- Quality Control & Testing
- Setelah perbaikan, dilakukan pengecekan fungsi ulang.
- Pastikan unit dalam kondisi baik.
- Penyerahan Barang ke Pelanggan / User
- Apabila tidak setuju maka ke tahap selanjutnya maka mengembalikan unit pelanggan seperti kondisi semula tanpa penggantian part
- Barang dikembalikan ke pelanggan.
- Pelanggan menandatangani bukti serah terima.
- Pelaporan & Arsip
- Dokumen dan data service disimpan sebagai arsip.
- Masuk dalam laporan periodik service dan biaya spare part.
🧩 Keterkaitan & Korelasi
1. Departemen Internal
| Departemen | Peran / Hubungan | Korelasi / Dampak |
|---|---|---|
| Service / Teknisi | Melakukan pemeriksaan & perbaikan | Menentukan kualitas hasil service |
| Gudang / Spare Part | Menyediakan spare part yang dibutuhkan | Pengurangan stok spare part terkontrol |
| Finance / Accounting | Mencatat biaya service dan penagihan | Pengendalian keuangan dan laporan |
| Customer Service / Admin | Menerima dan mengatur alur komunikasi pelanggan | Kepuasan pelanggan dan kelancaran proses |
| IT / Sistem | Mencatat transaksi service ke sistem | Integrasi data service dan stok barang |
2. Pihak Eksternal
| Pihak Eksternal | Peran / Hubungan | Korelasi / Dampak |
|---|---|---|
| Pelanggan / User | Pemilik barang / penerima layanan | Penentu permintaan service |
| Vendor / Supplier | Penyedia spare part atau support teknis | Mendukung kelancaran perbaikan |
| Ekspedisi | Pengiriman barang service ke atau dari pelanggan | Menjamin barang sampai dalam kondisi aman |
